Το τοπίο και για την επόμενη μεγάλη αλλαγή στην πορεία προς την ψηφιακή διακυβέρνηση διαμόρφωσαν το προηγούμενο διάστημα οι ειδικές συνθήκες, που επέβαλε η πανδημία του κορονοϊού και οι οποίες λειτούργησαν ως επιταχυντής για την ψηφιοποίηση σημαντικών υπηρεσιών του Κράτους προς τους πολίτες.
Ο εκσυγχρονισμός της δημοσιονομικής διαχείρισης προμηθειών και έργων, μέσα από την ψηφιοποίηση διαδικασιών, δύναται να καταφέρει καίριο πλήγμα στη γραφειοκρατία, όπως τη γνωρίζουν σήμερα όλοι οι οργανισμοί, που υπάγονται στο δημόσιο λογιστικό.
«Σε αυτούς τους δυο – τρεις μήνες έγιναν πολύ σημαντικά βήματα για τον εκσυγχρονισμό ορισμένων διαδικασιών, που αφορούν κυρίως τον πολίτη, όπως για παράδειγμα η ηλεκτρονική υποβολή της ιατρικής συνταγής. Βέβαια υπήρχε το υπόβαθρο της ηλεκτρονικής συνταγογράφησης και αυτό που χρειαζόταν ήταν η επίτευξη της διαλειτουργικότητας. Όλα αυτά που έγιναν προφανώς προετοιμάζονταν από πριν και λόγω της επείγουσας κατάστασης επιταχύνθηκε η διαδικασία», δηλώνει στο Αθηναϊκό – Μακεδονικό Πρακτορείο Ειδήσεων ο καθηγητής Οικονομικής Θεωρίας και Πολιτικής του Αριστοτελείου Πανεπιστημίου Θεσσαλονίκης, Νίκος Βαρσακέλης, εκτιμώντας ότι η νέα πραγματικότητα που διαμορφώθηκε θα βοηθήσει «την ανάλογη επιτάχυνση της ψηφιοποίησης και της δημοσιονομικής διαχείρισης».
Μελέτη ΑΠΘ για το υπουργείο Ψηφιακής Διακυβέρνησης

Ο Νίκος Βαρσακέλης
Τι μπορεί να σημαίνει πρακτικά μία τέτοια αλλαγή; «Όλα τα έγγραφα μιας προμήθειας -εγκρίσεις, τιμολόγια, συμβάσεις, πρωτόκολλα παραλαβής, πληρωμές- θα είναι μόνο ηλεκτρονικά στο πληροφοριακό σύστημα και η διακίνηση και υπογραφή τους θα γίνεται μόνο ηλεκτρονικά, με τη χρήση από τους εξωτερικούς συνεργάτες του φορέα των κωδικών του taxisnet και από τα στελέχη του φορέα των κωδικών του φορέα. Ακόμη και ο έλεγχος για ύπαρξη κονδυλίων και η δέσμευση θα γίνεται αυτοματοποιημένα από το πληροφοριακό σύστημα», εξηγεί ο καθηγητής.
Σημειώνει, δε, ότι «η τεχνολογία υπάρχει εδώ και χρόνια και το έδειξε η πρόοδος στο taxisnet», ενώ «πολλές χώρες του ΟΟΣΑ έχουν προχωρήσει σε μεγάλο βαθμό στην εφαρμογή της ψηφιακής τεχνολογίας στην κρατική διαχείριση», συνεπώς «μπορούμε και εμείς να αλλάξουμε και αυτό το σκέλος γρήγορα και αποτελεσματικά, όπως έδειξε η μέχρι τώρα λειτουργία του κ. Πιερρακάκη».
Το Εργαστήριο Οικονομικής Ανάλυσης και Πολιτικής του ΑΠΘ διαμόρφωσε μία πρόταση για τη μείωση στον ελάχιστο βαθμό της φυσικής παρέμβασης ανθρώπων στη δημοσιονομική διαχείριση προμηθειών και έργων. Το ΑΠΕ-ΜΠΕ παρουσιάζει τα δομικά στοιχεία της «Μελέτης για τον Εκσυγχρονισμό της Δημοσιονομικής Διαχείρισης Προμηθειών και Έργων», όπως την κατέθεσε το Εργαστήριο του ΑΠΘ στο υπουργείο Ψηφιακής Διακυβέρνησης.
«Από τα 40 βήματα στα μισά και όλα ψηφιακά»
Στους οργανισμούς οι οποίοι υπάγονται στο δημόσιο λογιστικό, σύμφωνα με τα στοιχεία που είχαν παρουσιαστεί στο ρεπορτάζ του ΑΠΕ-ΜΠΕ τον περασμένο Σεπτέμβριο, τα διαδικαστικά βήματα για μία προμήθεια ξεπερνούσαν τα 40 και ήταν ακόμη περισσότερα, όταν κάποια προμήθεια περιλάμβανε διαγωνιστική διαδικασία. «Με την πρότασή μας μειώνονται περίπου στα μισά, αλλά το σύνολο γίνεται πλέον ψηφιακό, ο χρόνος μειώνεται σημαντικά και κατά συνέπεια το κόστος. Όμως θα μειωθεί σημαντικά το κόστος της διαχείρισης στο σύνολο της οικονομίας λόγω της διαλειτουργικότητας», αναφέρει ο κ. Βαρσακέλης, παρατηρώντας πως κάτι αντίστοιχο «φάνηκε και με την ηλεκτρονική συνταγή και την εφαρμογή της διαλειτουργικότητας, όπου τόσο οι γιατροί όσο και οι ασθενείς εξοικονόμησαν χρόνο και κόστος» και «κάτι αντίστοιχο θα συμβεί και στην περίπτωση της δημοσιονομικής διαχείρισης με τη διαφορά ότι η εξοικονόμηση του χρόνου και του κόστους θα είναι της τάξης των εκατοντάδων εκατομμυρίων ή και δισεκατομμυρίου».
Η εξοικονόμηση που θα επιτευχθεί σχετίζεται και με την αξιοποίηση του προσωπικού. «Τα στελέχη του δημοσίου που ασχολούνται με τις αναρτήσεις οικονομικών θεμάτων στη ΔΙΑΥΓΕΙΑ και στο ΚΗΜΔΗΣ ανέρχονται σε εκατοντάδες εργαζομένους πλήρους απασχόλησης. Με την εφαρμογή της πρότασης, η ενημέρωση της ΔΙΑΥΓΕΙΑΣ και του ΚΗΜΔΗΣ θα γίνεται από το πληροφοριακό σύστημα σε πραγματικό χρόνο και επομένως θα εξοικονομηθούν εκατομμύρια ευρώ από την κατάργηση μόνο αυτής της απλής διαδικασίας, ενώ τα στελέχη θα αξιοποιηθούν σε παραγωγικότερες εργασίες», προσθέτει ο καθηγητής.
«Οι τέσσερις Αρχές της Δημοσιονομικής Διαχείρισης και οι αστοχίες των μνημονίων»
Η μελέτη του ΑΠΘ ξεκινά εξετάζοντας κατά πόσο η δημοσιονομική διαχείριση απαντά σήμερα στις τέσσερις βασικές Αρχές που τη διέπουν: την Αρχή της Χρηστής Δημοσιονομικής Διαχείρισης, την Αρχή της Υπευθυνότητας και Λογοδοσίας, την Αρχή της Διαφάνειας και την Αρχή της Ειλικρίνειας.
«Τα τελευταία χρόνια, η ελληνική πολιτεία, ίσως και με την καθοδήγηση της τρόικας, έδωσε όλο το βάρος στην Αρχή της Διαφάνειας και μείωσε σε σημαντικό βαθμό το βάρος των άλλων τριών Αρχών στη δημοσιονομική διαχείριση. Αποτέλεσμα αυτής της επιλογής ήταν η αύξηση της γραφειοκρατίας, ο δημόσιος τομέας να μη δύναται να λειτουργήσει αποτελεσματικά προς όφελος του πολίτη και πολύ περισσότερο να λειτουργεί εις βάρος της εθνικής οικονομίας», εξηγεί ο κ. Βαρσακέλης, εκτιμώντας πως «ίσως ένα μέρος του λάθους των πολλαπλασιαστών του ΔΝΤ να οφείλεται και σε αυτή την προσέγγιση σχετικά με τη δημοσιονομική διαχείριση».
«Ψηφιακότητα εναντίον πολυνομίας»

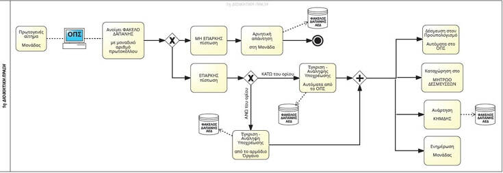
Έγκριση, ανάληψη υποχρέωσης και δέσμευση πίστωσης
Μεγάλο κεφάλαιο της μελέτης του Εργαστηρίου του ΑΠΘ εστιάζει στις νομοθετικές ρυθμίσεις. «Υπάρχει ένα πολυδαίδαλο σύστημα ρυθμίσεων, που αφορά τη δημοσιονομική διαχείριση. Προτείνουμε λοιπόν την κατάργηση ορισμένων διατάξεων, οι οποίες δε συνεισφέρουν σε καμία από τις τέσσερις Αρχές της δημοσιονομικής διαχείρισης και την τροποποίηση ορισμένων άλλων. Πρόκειται για ρυθμίσεις αποκλειστικά του εθνικού δικαίου, που δεν εξαρτώνται από ευρωπαϊκές οδηγίες. Αρά, δεν θα έλθει σε σύγκρουση με το ευρωπαϊκό δίκαιο η κατάργηση ή τροποποίησή τους», αναφέρει ο κ. Βαρσακέλης.
Μία ομάδα προτεινομένων νομοθετικών ρυθμίσεων αναφέρεται στον νόμο 4412/2016 περί προμηθειών του δημοσίου τομέα και τις μετέπειτα τροποποιήσεις του. Ο νόμος αυτός αφορά την ενσωμάτωση στο εθνικό δίκαιο της αντίστοιχης οδηγίας της ΕΕ. Όμως, σε αυτόν προστέθηκαν και ορισμένες διατάξεις πέραν της οδηγίας. «Προτείνουμε είτε την κατάργηση ορισμένων από αυτές τις διατάξεις ή την τροποποίησή τους. Μια διάταξη, για παράδειγμα, που προτείνουμε την τροποποίησή της είναι αυτή για τη διαδικασία της διαπραγμάτευσης με έρευνα αγοράς, που στο εθνικό μας δίκαιο αφορά προμήθειες μέχρι 20.000 ευρώ χωρίς ΦΠΑ, όταν στις περισσότερες χώρες της ΕΕ το ποσό αυτό ξεπερνά τις 30.000. Προτείνουμε, λοιπόν, την αύξησή του στις 35.000 ώστε να δοθεί χώρος στους φορείς του δημοσίου για ταχύτερη προμήθεια ορισμένων αγαθών και υπηρεσιών μικρής σχετικά αξίας […] Επίσης, μια άλλη σημαντική διάταξη που προτείνουμε είναι η κατάργηση του εθνικού διαγωνισμού και από το ποσό της απευθείας διαπραγμάτευσης μέχρι τις 140.000 ευρώ να εφαρμόζεται η διαδικασία του συνοπτικού διαγωνισμού, όπως προβλέπεται σε πολλές ευρωπαϊκές χώρες», διευκρινίζει ο καθηγητής.
«Ζητούμενο η διαλειτουργικότητα»

Πράξη – διαδικασία μετά την ανάθεση προμήθειας ή τεχνικού έργου και σύμβαση
Βασικό πρόβλημα στη δημοσιονομική διαχείριση, το οποίο αυξάνει τον όγκο της γραφειοκρατίας και κατά συνέπεια το κόστος, τόσο για τον δημόσιο φορέα, όσο και για τους οικονομικούς φορείς, είναι η έλλειψη διαλειτουργικότητας μεταξύ των πληροφοριακών συστημάτων τομέων του δημοσίου. «Η πρότασή μας στηρίζεται πάνω στη διαλειτουργικότητα», επισημαίνει ο κ. Βαρσακελης και εξηγεί: «Για παράδειγμα, το πληροφοριακό σύστημα δημοσιονομικής διαχείρισης με την υποβολή της προσφοράς εκ μέρους ενός προμηθευτή θα συμπληρώνει αυτόματα τα αναγκαία πιστοποιητικά, όπως αντίγραφο ποινικού μητρώου, φορολογική και ασφαλιστική ενημερότητα, μόνο με τον ΑΦΜ του προμηθευτή. Αυτό θα μειώσει τον χρόνο και το βάρος, τόσο για την υπηρεσία όσο και για τον προμηθευτή…
Επίσης, οι υπηρεσίες αναγκάζονται να μετατρέπουν κάθε ηλεκτρονικό έγγραφο σε φυσική μορφή προκειμένου να αποσταλεί στο Ελεγκτικό Συνέδριο είτε για προληπτικό είτε για προσυμβατικό, είτε για κατασταλτικό έλεγχο. Στη μελέτη μας το πληροφοριακό σύστημα του Ελεγκτικού Συνεδρίου θα είναι διασυνδεδεμένο με το πληροφοριακό σύστημα δημοσιονομικής διαχείρισης και ο ηλεκτρονικός φάκελος θα αποστέλλεται αυτόματα στα στάδια της διαδικασίας που απαιτείται.
Τέλος, οι φορείς του δημοσίου αναγκάζονται να τηρούν μια σειρά βιβλίων, όπως το Μητρώο Δεσμεύσεων, και στατιστικών, τα οποία σε τακτά χρονικά διαστήματα -μηνιαία, τριμηνιαία, εξαμηνιαία, ετήσια- αποστέλλουν στο εποπτεύον υπουργείο, στο υπουργείο οικονομικών, στην ΕΛΣΤΑΤ κ.α. Αυτή η πληροφορία, με βάση την πρόταση μας, θα καταγράφεται αυτόματα χωρίς την απασχόληση υπαλλήλων. Επομένως, τόσο το εποπτεύον υπουργείο, όσο και το υπουργείο οικονομικών θα έχουν σε πραγματικό χρόνο πληροφόρηση για την εκτέλεση του προϋπολογισμού του κάθε φορέα, του κάθε υπουργείου και του συνολικού προϋπολογισμού, έτσι ώστε να προβαίνουν στης αναγκαίες διορθωτικές κινήσεις έγκαιρα».
«Το προτεινόμενο σύστημα και το χρονοδιάγραμμα»

Παραλαβή και απόδοση
Το προτεινόμενο σύστημα αποτελείται από πέντε διοικητικές πράξεις, οι οποίες ενσωματώνουν όλες τις διοικητικές πράξεις του προηγούμενου συστήματος εκ των οποίων αρκετές καταργούνται και άλλες ενσωματώνονται σε μια. Η πρώτη αφορά την «Έγκριση, Ανάληψη Υποχρέωσης και Δέσμευση Πίστωσης», η δεύτερη τη «Διαδικασία μετά την Ανάθεση προμήθειας ή τεχνικού έργου και σύμβαση», η τρίτη την «Παραλαβή και απόδοση», η τέταρτη την «Έκδοση εντολών πληρωμής» και η πέμπτη την «Ενημέρωση Εποπτευόντων Υπουργείων».
Σε ό,τι αφορά το χρονικό διάστημα που απαιτεί η θεσμική και πρακτική υλοποίηση μίας μεταρρύθμισης, όπως αυτή που προτείνει η μελέτη, ο καθηγητής απαντά: «Όπως έδειξε η εμπειρία του κορονοϊού στην ταχύτητα εκτέλεσης έργων από το υπουργείο Ψηφιακής Διακυβέρνησης, αλλά και επειδή το υπουργείο Οικονομικών έχει ξεκινήσει να κτίζει ένα ολοκληρωμένο πληροφοριακό σύστημα, θεωρώ ότι μπορεί να επιτευχθεί ο στόχος της ολοκλήρωσης ακόμη και εντός του 2020 και το οικονομικό έτος 2021 να ξεκινήσει ψηφιακά».
* Οι φωτογραφίες είναι παραχώρηση από το ΑΠΕ-ΜΠΕ.